一、Redis的数据类型 Redis支持多种数据类型,包括String、Hash、List、Set和Sorted Set等。每种数据类型都有不同的特点和适用场景。 (1)String(字符串...
摘 要 随着信息技术的飞速发展,医疗服务行业正逐步向信息化、智能化转型。安欣医院挂号看诊管理系统正是基于这一背景开发的一款集挂号、看诊管理于一体的...
目录 常用数据类型 数值类型 整型 浮点型 字符串类型 日期类型 数据表的操作 查看表结构 创建表 约束 删除表 修改表 添加列 删除列 修改列的定义 重命名列 ...
摘要 随着医疗信息化与人工智能技术的深度融合,医疗大数据已成为精准医疗、公共卫生决策和临床研究的核心驱动力。本文系统梳理了国内外主流可信医疗大数据...
一、泛型概述 1. 什么是泛型?为什么要使用泛型? 泛型,即“参数化类型”。一提到参数,最熟悉的就是定义方法时有形参列表,普通方法的形参列表中,每个形...
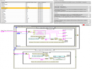
LabVIEW调用外部 DLL实现数据类型交互及,理解跨语言接口实现。 功能说明 1. Monitor User Interface Events 功能:监听 “Type List” 值变化事件,根据...
Python入门:Python3 基本数据类型全解析 Python入门:Python3 基本数据类型全解析,在 Python 编程中,数据类型是构建程序的基础。不同于其他编程语言,...
一、引言 在当今数字化时代,Java 后端开发技术占据着举足轻重的地位。从大型企业级应用到小型创业项目,Java 凭借其卓越的性能、强大的生态系统和跨平台...
一、泛型概述 1. 什么是泛型?为什么要使用泛型? 泛型,即“参数化类型”。一提到参数,最熟悉的就是定义方法时有形参列表,普通方法的形参列表中,每个形...
LabVIEW调用外部 DLL实现数据类型交互及,理解跨语言接口实现。 功能说明 1. Monitor User Interface Events 功能:监听 “Type List” 值变化事件,根据...