ACAccepted 答案正确/通过 这张图片可以让你秒懂AC(luogu.com.cn) WAWrong Answer 答案错误 就是输出答案错了。 RERuntime Error 运行时错误 可能是访问...
基础 安装 在Windows 10、8.1、7 等系统中,可以通过一下步骤安装IIS: 打开\"控制面板\",选择 “程序” ,点击 “启用或关闭Windows 功能” 在弹出的窗口中,...
Python捕获异常主要通过try-except语句实现,以下是核心语法和使用场景: 一、基础捕获结构 try: # 可能引发异常的代码 result = 10 / 0 except ZeroDivisio...
ser_count’, 0),)} {((‘valid_user_count’, 1),)} 440.0 88[0.6, 0.6, 0.6, 0.6, 0.6, 0.6, 0.6, 0.6, 0.6, 0.6, 0.0, 0.6, 0.0, 0.6, 0.0, 0.6] 55100%|???...
✅ 一、常见 HTTP 错误码及含义 状态码 含义简述 类型 400 Bad Request:请求格式有误 客户端错误 401 Unauthorized:未授权 客户端错误 ...
#环境说明 GPU: NVIDIA GeForce RTX 5080 Laptop GPU (sm_120) win11家庭版 24H2 #问题汇总 baize.exceptions.HTTPException: (500, \"\'RuntimeError: `pt...
在日常的 SQL 开发中,你是否遇到过这样的报错:SQL 错误 [1055] [42000]: Expression #N of SELECT list is not in GROUP BY clause and contains nonaggre...
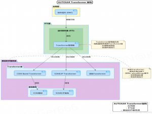
AUTOSAR Transformer 详解 基于AUTOSAR 4.4.0标准的Transformer模块分析与说明 目录 1. Transformer概述 1.1 Transformer的作用 1.2 Transformer的基本...
(一) 1.电脑安装redis 下载地址 点击下载 提取码 wwhh 2.安装好后,进入到安装目录下启动redis 执行启动: redis-server.exe redis.windows.conf (二)E...
解决Docker Compose报错:exec ./entrypoint.sh: no such file or directory 在使用Docker Compose部署应用时,你是否遇到过exec ./entrypoint.sh: no such...