💐个人主页:初晴~ 📚相关专栏:计算机网络那些事 前几篇文章中我们深入研究了TCP协议,因为TCP协议在我们日常开发中的使用频率非...
文章目录 秒杀接口地址隐藏+图形验证码 接口限流防刷 秒杀接口地址隐藏+图形验证码 动机:防止用户重复刷新接口地址。什么意思呢假如你接口是公开的比如/m...
RSS(Really Simple Syndication)是一种高效的信息聚合方式。虽然在移动社交时代逐渐式微,但仍然被大量信息工作者、独立博客作者、开发者及数字游民高度依...
前言: 本文是根据哔哩哔哩网站上“Arm(iMX6U)Linux系统移植和根文件系统构键篇”视频的学习笔记,在这里会记录下正点原子 I.MX6ULL 开发板的配套视频教程所...
前言 本文主要介绍如何在本地服务器部署无需依托高昂价格的 GPU,也可以在本地运行离线 AI 项目的开源 AI 神器 LoaclAI,并结合 cpolar 内网穿透轻松实现远...
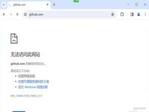
对国内大多数用户,GitHub的访问速度非常慢,甚至是打不开,无法访问。究其原因,多数是GitHub的CDN域名解析(DNS)遭到了污染或拦截。本文以Windows 10系统...
一:计算机工作原理: 应用层:人机交互----抽象语言-----编码 表示层:编码------二进制 介质访问控制层: 物理层:“算盘” 二:网线:RJ-45双绞线 三:人...
1. 图示 2. Broker注册与心跳机制 注册过程:Broker启动时向所有NameServer(集群中通常部署2-4个)发送注册请求,携带自身信息: Broker地址(IP:Port)...
💝💝💝欢迎来到我的博客,很高兴能够在这里和您见面!希望您在这里可以感受到一份轻松愉快的氛围,不仅可以获得有趣的内容和知识,也...