多模态数字人交互系统(语音/视觉/手势融合)通过整合语音、视觉、手势等多种交互方式,使数字人能够以更自然、高效的方式与用户互动 技术实现 语音交互...
edge-tts与Azure集成:微软云生态系统中的语音服务整合 【免费下载链接】edge-tts Use Microsoft Edge\'s online text-to-speech service from Python WIT...
《Arduino 手册(思路与案例)》栏目介绍: 在电子制作与智能控制的应用领域,本栏目涵盖了丰富的内容,包括但不限于以下主题:Arduino BLDC、Arduino CNC...
系列篇章💥 No. 文章 1 【AI大模型前沿】深度剖析瑞智病理大模型 RuiPath:如何革新癌症病理诊断技术 2 【AI大模型前沿】清华大学 CLAMP-3:多模...
相信每一位与智能硬件深度交互的用户,都体验过那种微妙的尴尬:你满怀期待地与AI音箱或智能玩具对话,说完后,却是一段长达数秒的沉默,然后才传来机器合成...
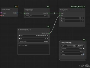
一、应用介绍 MSSpeech_TTS是一款用于ComfyUI的文本转语音插件,它利用微软语音TTS接口,将文本内容转换为mp3格式的音频文件。 多媒体内容创作:在制作视频...
系列篇章💥 No. 文章 1 【MCP探索实践】Cherry Studio+MCP实战:3步让AI自动抓网页/读文件/调API 2 【MCP探索实践】FastAPI + MCP:2025年最火的...
AI技术通过多模态应用(即融合文本、图像、语音、视频、传感器数据等多维度信息)正在深刻重塑工作模式、行业生态和人类创造力边界。以下从技术融合、行业变...
开发者朋友们大家好: 这里是 「RTE 开发者日报」 ,每天和大家一起看新闻、聊八卦。我们的社区编辑团队会整理分享 RTE(Real-Time Engagement) 领域内「...
本文围绕用 Python 实现语音转文字以轻松搞定会议记录展开,首先介绍了实现该功能的核心 Python 库,如 SpeechRecognition、pydub 等,随后详细阐述了从语音...