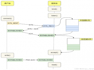
文章目录 一、什么是 TCP 半连接队列和全连接队列 注意 二、TCP 全连接队列 1、为什么全连接队列要设计成链表? 2、如何查看进程的 TCP 全连接队列大...
文章目录 技术概要 一、环境准备 二、微调前工作 1.数据集下载 2.基座模型(llama3-8b-instruct)测试 三、微调 1.数据预处理 2.微调 3.微调后验证:...
·来源于唐老狮的视频教学,仅作记录和感悟记录,方便日后复习或者查找 一.文件流是什么 二.文件流的用法 类名:FileStream需要引用命名空间:System.IO ...
本文用快递拆箱的生动案例,零基础讲透TCP数据传输的核心痛点,手把手教你如何优雅解决粘包拆包问题! 一、快递困局:为什么收到的包裹对不上?📦 ...
【LetMeFly】3000.对角线最长的矩形的面积:一次遍历 力扣题目链接:https://leetcode.cn/problems/maximum-area-of-longest-diagonal-rectangle/ 给你一个...
MySQL数据库深度剖析:从基础到实战 (上) 由此进入MySQL数据库深度剖析:从基础到实战 (下) 一、MySQL 基础入门 1.1 MySQL 简介 MySQL 是一款由瑞典 My...
MySQL 字符串截取深度解析 我将全面讲解 MySQL 中字符串截取的核心要点和注意事项: 📌 核心截取函数 1. SUBSTRING() / SUBSTR() -- 基本语法SELECT...
入门必看:大模型提示词的 “有效长度” 是多少? ** 在使用大模型的过程中,提示词的作用至关重要。它就像给大模型的 “指令”,直接影响着模型输出的质量。...
目录 项目背景与动机 哈希算法概述 哈希函数基本特性 SHA 系列演进 SHA 算法数学原理 压缩函数与分组迭代 初始向量与常量表 消息填充与附...
2025 B卷 100分 题型 本专栏内全部题目均提供Java、python、JavaScript、C、C++、GO六种语言的最佳实现方式; 并且每种语言均涵盖详细的问题分析、解题...