. 💓 博客主页:倔强的石头的CSDN主页 📝Gitee主页:倔强的石头的gitee主页 ⏩ 文章专栏:《C++指南》 期待您的关注 文章目录 ...
模拟封装map和set 一.回顾红黑树 二.模拟实现map和set 2.1复⽤红⿊树,实现insert 结构体 SetKeyOfT 结构体 MapKeyOfT 2.2⽀持iterator的实现 迭代...
目录 1、什么是 Spring Cloud? 2、使用 Spring Cloud 有什么优势? 3、服务注册和发现 Spring Cloud如何实现? 4、负载平衡的意义什么? 5、什么是 Hystrix...
2025-04-10:选择矩阵中单元格的最大得分。用go语言,给你一个由正整数构成的二维矩阵 grid。 你的任务是从这个矩阵中选择一个或多个单元格,满足以下条件:...
人不走空 🌈个人主页:人不走空 💖系列专栏:算法专题 ⏰诗词歌赋:斯是陋室,惟吾德馨 目录 🌈个人主页:人不走空 💖系列专栏:算法专题 ⏰诗词歌赋:斯是...
以下是一些Elasticsearch(ES)的经典面试题及其答案,结合高频考点和实际应用场景整理而成: 1. Elasticsearch 是什么?它的核心特点是什么? 答案:Elas...
作者:A小庞发布平台:CSDN阅读时长:15分钟关键词:C++链表、数据结构、算法面试、高频考点、链表反转、内存管理 🌟 为什么链表是程序员的必修课? ...
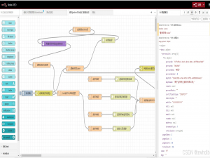
文章目录 简介: 本地使用搭建: 常见场景构建: 注意点: 自定义webSocket服务端节点 相关代码参考 控制页面按钮权限设置/内容调整 总结 简介: Low-...
前引:在数字经济的浪潮中,人工智能正成为企业突破发展瓶颈、重塑竞争优势的核心引擎。华为云MaaS(Model as a Service)平台通过创新的技术生态,特别...
我们首先要知道什么是人物关系三元组以及它的作用: 人物关系三元组是构建知识图谱的核心数据结构,格式为:**人物A,人物B,关系,阵营A,阵营B**。例如:\"...